TQQQ, o como pulverizar todos los índices

El excell aguanta el dinero de toda la galaxia…

La realidad es mucho mas triste,por eso tenemos que trabajar,casi todos.

Para la próxima caída tocará pignorarse a lo mejor un poco ;). El aburrimiento de la estrategia del Monster es la espera

2 Me gusta

Parece que ya estamos en maximos. Hora de poner el stop loss ,para recuperar, la mitad,lo invertido.

Saylor,ya no estas solo haciendonos ricos!

3 Me gusta

El Buffett digital, la naranja mecánica digital.

2 Me gusta

El tipo es un figura.
Fraude fiscal,fraude contable.
No las tengo todas conmigo, pero si nos hace ricos se lo perdono…

2 Me gusta

Si nos hace rico, iré en persona a darle las gracias.

Lo que más me gusta de Saylor es que ese tío antes de hace el Hara-Kiri que pagar un solo dolar de impuestos.

Fué para salvar la empresa y la multitud de empleos en la crisis de las punto.com básicamente.Vamos que se hizo un Pescanova pero sin mandar cajas de marisco premium al domicilio de Paco por Navidad.

Bueno,entonces dejémoslo en que tiene los c.jones mas grandes que el caballo de Espartero…

1 me gusta

El gran @emgocor a aportado la solución al gran tema :cuando vender?

Cada vez, tiene mas sentido poner un stoploss del 20%.

Cuando se toque el 20% de máximos, se venden todas la posición excepto ,la primera aportación del nuevo ciclo…

En este caso se vendería todo excepto 2490€, que quedaría como la primera compra del nuevo ciclo…

2 Me gusta

O sea, cuando sube un 20% desde el anterior máximo, ¿cuanto se vende?

No, yo creo que hay 2 posturas.

1.-El que deja capitalizar 100% y se come toda esa volatilidad. Lo veo muy arriesgado ,sobre todo los que tenemos una edad.

2.-Los que quieren hacer caja. Para mi no hay nada como un stoploss. Osea, cuando baja un 20% del último máximo se activa una orden de venta a mercado.

Como el 20% es la bajada que utilizo para empezar a comprar ,perfectamente se puede vender todo excepto las acciones que se determinen en esa primera compra.

En morado ,maximo con la formula =GOOGLEFINANCE(G26;“high”). Siendo G26,BIT:QQQ3-ETFP. Hoy esta en 271.

En naranja =271 * 0,8, osea 217. Precio del stop loss ,217.

En mi caso suelo hacer compras de 2500€. Osea vender todas las acciones excepto . 2500/217. 12 acciones en numeros redondos. Como hay en cartera 97. 97-12= 85 acciones a vender ,stoploss de 217.

Según vaya subiendo el máximo de la casilla morada, se obtiene un nuevo stoploss,hasta que se ejecute…

Es complicado hasta que uno reflexiona…

1 me gusta

Entonces, comprar a un -20% de máximos q haces, ¿no es contradictorio?

Entiendo que lo que se busca es aprovechar el momentum de los nuevos máximos, y que en vez de vender al tocar el primer máximo tras la recuperación, se busca que los nuevos máximos por el momentum nos lleven más de un 20% por arriba de ese primer máximo y de este modo al vender tras una futura caída del 20% y empezar una nueva rueda, se gana más dinero que al haber vendido tras el primer máximo y de paso te ahorras las comisiones de la compra venta de la primera entrada de la nueva rueda :slight_smile:

Personalmente, voy a hacer un mixto, he vendido la mitad al tocar el máximo y la otra mitad menos lo que correspondería a la primera entrada de la nueva rueda venderé cuando caiga el 20% del nuevo mayor máximo alcanzado

Entiendo, en vez de vender todo a la primera caída del 20%, lo vendes todo menos el importe que tendrías que comprar con esa primera caída del 20%.

Está muy bien pensado.

Hasta los rusos compran el monstruo .

Vamos por el buen camino.

Unos lo compran en máximos históricos y otros lo compran cuando baja.

Hagan juegos señores, el casino está abierto.

3 Me gusta

Me parece muy buena opción. Mira que le he dado vueltas al tema y al final tenía pensado vender cuando subiese un 20% de máximos, pero esta estrategia me parece mejor. Con la otra podría darse el caso de que se perdieran más subidas en caso de que entrase en tendencia alcista. Muy buen aporte, muchas gracias!

También se puede comprar en MyInvestor según he visto

Le llaman loco, dice…

De 18.000€ a 323.000€. UN 1.600%.

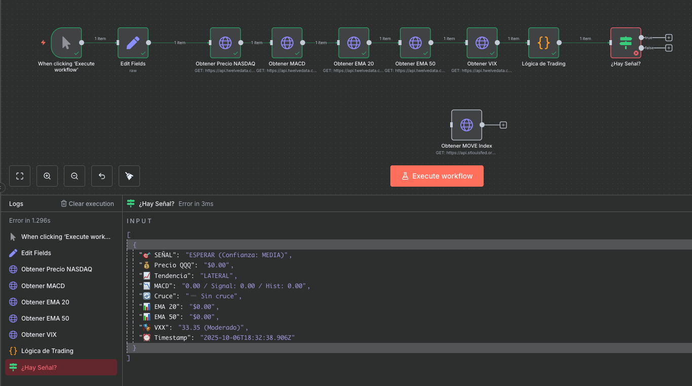
Nunca pensé que dedicaría tiempo al análisis técnico con backtesting y señales, pero por ser el Monstruo podemos permitirnos algunas licencias:

ya he montado un programilla para que mande un mensajito (podría hacerlo vía Telegram o Mail) cuando toque comprar y vender el monster. Por ahora estoy trasteando con lo que explica ese artículo para desertores del análisis fundamental. :rofl:

Si alguien tiene experiencia en estos lodos y quiere embarcarse, podemos darle un par de vueltas de tuerca.

3 Me gusta